PLA 3.0 set the standard
PLA 3.0 is the biostatistical analysis software which is used by all top 100 companies in regulated industries, particularly in pharmaceuticals, biotechnology, drug discovery, and other life sciences sectors. It includes a wide range of functionalities and provides an extensive array of biostatistical tools tailored to immunoassays, ELISA, and more. Of course, PLA provides you exactly with the methods according to the various pharmacopoeias(1), other guidelines, industry standards(2) and best practices.

(1)European Pharmacopoeia, Chapter 5.3, US Pharmacopeia <81>, <111>, <1032>, <1033>, <1034>, Japanese Pharmacopoeia Chapter 4.02  (2)21 CFR Part 11 compliant

Utilized versatility with the original
The first version of PLA was released three decades ago. Since then, our experienced team of scientists, statisticians, mathematicians, natural scientists and software developers have been constantly developing and continuously improving PLA. It now has a large user base that includes more than 1,000 organizations in 80 different countries.

Be on the safe side using PLA 3.0
PLA 3.0 does not require internet access. After purchase, there are no calculation fees, unexpected licensing costs or any other hidden charges. The software is yours and enables a perpetual usage. Furthermore, you can set up multiple user accounts within your license. Integrate user accounts and manage permissions conveniently with PLA 3.0. When you buy the software, you also get access to our statistical and scientific support. Talk to our experts who develop this software and implement its mathematics.

Furthermore, you have complete control, eliminating unexpected changes by a cloud operator, which can be fatal in a regulated environment. PLA 3.0 offers stability, requiring only an initial validation with automated IQ, OQ and PQ, ensuring consistent results. PLA 3.0 falls under ISPE GAMP® 5 category 3 as all mathematical operations are safe from modifications. With built-in compendial methods, no custom programming is required.

Experience the future of importing data and keep your data secure
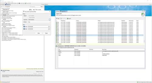
Your data remains fully traceable through all actions performed in the PLA environment. When data becomes part of PLA 3.0, everything done with them is stored in the audit trail, and you can prevent any changes to your data right away. Best of all, you can effortlessly import data from a variety of common formats, and our platform even empowers you with direct data import from plate readers, for the highest level of data security. 

All you need is in here
This software opens the door and helps you to easily analyze your data and gain insights like never before. Its comprehensive suite of standard assays plus advanced analysis tools are your key to unlocking the full potential of your data. Stay in control and on top of your data with our integrated data monitoring tools.